This product hasn't been reviewed yet! Be the first to share your experience.
Leave a Review
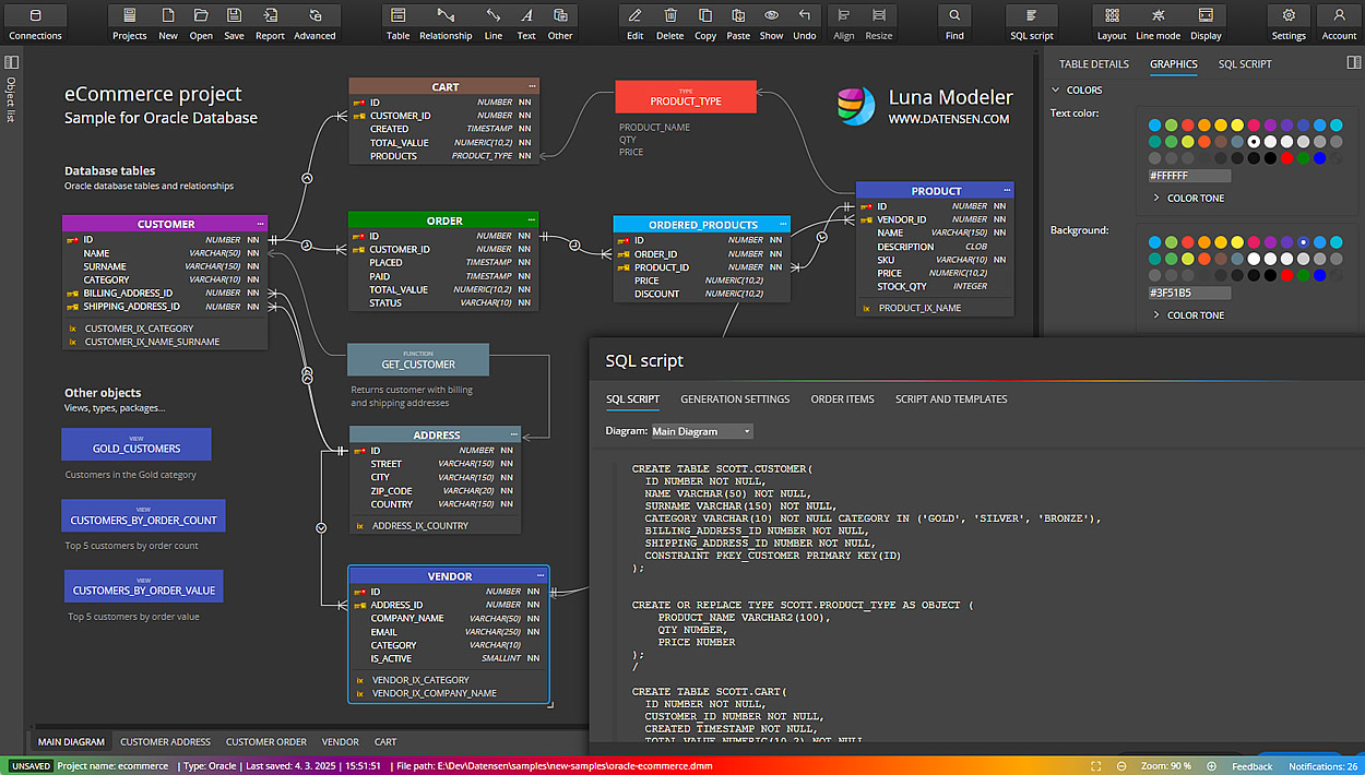
Luna Modeler Reviews (0)
G2 reviews are authentic and verified.
Here's how.
We strive to keep our reviews authentic.
G2 reviews are an important part of the buying process, and we understand the value they provide to both our customers and buyers. To ensure the value is retained, it's important to make certain that reviews are authentic and trustworthy, which is why G2 requires verified methods to write a review and validates the reviewer's identity before approving. G2 validates the reviewers identity with our moderation process that prevents inauthentic reviews, and we strive to collect reviews in a responsible and ethical manner.
There are not enough reviews of Luna Modeler for G2 to provide buying insight. Below are some alternatives with more reviews:
1
Microsoft SQL Server
4.4
(2,260)
SQL Server 2017 brings the power of SQL Server to Windows, Linux and Docker containers for the first time ever, enabling developers to build intelligent applications using their preferred language and environment. Experience industry-leading performance, rest assured with innovative security features, transform your business with AI built-in, and deliver insights wherever your users are with mobile BI.
2
Snowflake
4.6
(678)
Snowflake’s platform eliminates data silos and simplifies architectures, so organizations can get more value from their data. The platform is designed as a single, unified product with automations that reduce complexity and help ensure everything “just works”. To support a wide range of workloads, it’s optimized for performance at scale no matter whether someone’s working with SQL, Python, or other languages. And it’s globally connected so organizations can securely access the most relevant content across clouds and regions, with one consistent experience.
3
SAS Viya
4.3
(627)
As a cloud-native AI, analytics and data management platform, SAS Viya enables you to scale cost-effectively, increase productivity and innovate faster, backed by trust and transparency. SAS Viya makes it possible to integrate teams and technology enabling all users to work together successfully to turn critical questions into accurate decisions.
4
SAP HANA Cloud
4.3
(570)
SAP HANA Cloud is the cloud-native data foundation of SAP Business Technology Platform, it stores, processes and analyzes data in real time at petabyte scale and converges multiple data types in a single system while managing it more efficiently with integrated multitier storage.
5
Teradata Vantage
4.3
(360)
The Teradata Database easily and efficiently handles complex data requirements and simplifies management of the data warehouse environment.
6
Google Cloud SQL
4.5
(354)
Cloud SQL is a fully managed, relational database service for running PostgreSQL, MySQL and SQL Server workloads. It's an ideal choice if you want to lift & shift an existing database or build a new application in the cloud.
7
Toad For Oracle
4.4
(286)
Modernize your Oracle database operations to enable business agility
8
SQL Developer
4.3
(256)
Oracle SQL Developer is a free, integrated development environment (IDE) designed to simplify the development and management of Oracle Databases across both traditional and cloud deployments. It provides a comprehensive suite of tools for PL/SQL application development, database administration, data modeling, and migration from third-party databases to Oracle. With over 5 million users, SQL Developer enhances productivity by offering a user-friendly interface for tasks ranging from running queries and scripts to debugging and testing PL/SQL code.
Key Features and Functionality:
- PL/SQL IDE: A full-featured environment for writing, compiling, debugging, and testing PL/SQL applications.
- Database Administration: Tools for managing database performance, security, storage, and configurations.
- Data Modeling: Capabilities to create Entity Relationship Diagrams (ERDs), generate reports, and perform SQL and DDL scripting.
- Migration Platform: Facilitates the migration of databases from platforms like Microsoft SQL Server, Sybase Adaptive Server, IBM DB2, MySQL, Microsoft Access, and Teradata to Oracle.
- Multiple Interfaces: Offers desktop, browser-based (Database Actions), and command-line (SQLcl) interfaces to cater to diverse user preferences.
Primary Value and User Solutions:
Oracle SQL Developer addresses the complexities associated with database development and management by providing an all-encompassing toolset that streamlines workflows. It eliminates the need for multiple disparate tools by integrating essential functionalities into a single platform, thereby reducing development time and operational costs. Its support for various interfaces ensures flexibility, allowing users to choose the environment that best fits their needs. Additionally, the migration capabilities simplify the transition from other database systems to Oracle, facilitating a smoother integration process.
9
DbVisualizer
4.7
(250)
DbVisualizer is the universal database tool for developers, DBAs and analysts.
10
SolarWinds Database Observability
4.5
(217)
Solarwinds Database Performance Analyzer monitors on-premises, on VMware®, and in the Cloud, including Amazon® AWS and Azure™ virtual machines. Agentless architecture, safe to use in production
No Discussions for This Product Yet
Be the first to ask a question and get answers from real users and experts.
Start a discussion
Pricing Options
Pricing provided by Luna Modeler.
Basic edition
$99.00
1 Users With One-Time Purchase
Professional Edition
$189.00
1 Users With One-Time Purchase
Categories on G2
Explore More
Best bug tracking software for agile workflows
Best service for integrating multiple SaaS applications
Best threat intelligence software for small businesses


